RCS Cookies Integration

Overview

In Algonomy’s Omnichannel Personalization system, the RCS (RichRelevance Client Session) parameter is used to maintain session continuity, track anonymous user behavior, and manage Multi-Variate Testing (MVT) assignments, ensuring a seamless personalization experience across sessions and devices.

Definitions

  • rcs: A compressed, hashed container (114-character encoded zip) returned in API responses. It stores various session-related information, including provisional user ID, MVT data, and other user behavioral information. The rcs is alphanumeric, case-sensitive, and dynamically updates based on user actions.

    Note: Note: Do not restrict the length of the rcs/rr_rcs value, as the Personalization Cloud depends on this parameter to capture the shopper’s usage or behavioral data.

  • rrGuid: A provisional user ID contained inside the rcs. It is used internally by the Algonomy platform for anonymous personalization. Clients can optionally access it if rrGuid visibility is enabled through Site Configuration.

    Note: Note: By default, rrGuid visibility is disabled. Contact your Algonomy consultant to enable it through Site Configuration.

Server-Side Integration: Cookie Proxy

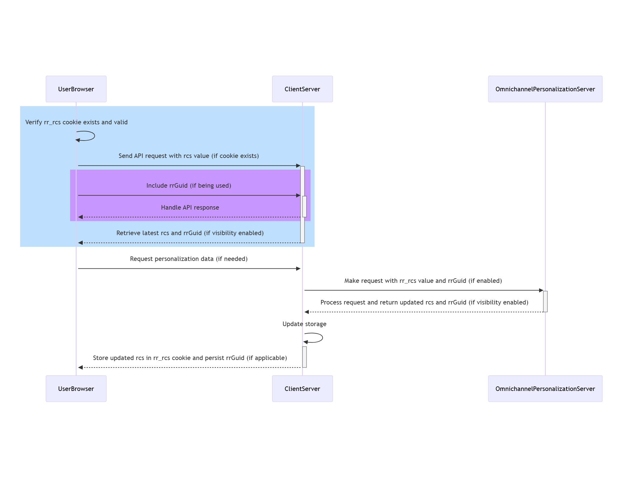
In server-side implementations, merchants act as a cookie proxy (or cookie pass-through), enabling the Algonomy Omnichannel Personalization server to indirectly access browser cookies. This ensures seamless personalization and session continuity, even when the Algonomy server cannot directly access the user's browser cookies.

How the Cookie Proxy Works

  • Step 1: Browser Request

    • The User’s browser requests a page from the client's website. The request includes stored rr_rcs cookie. Clients may choose to use only rcs; rrGuid is optional.

  • Step 2: Client Server Receives the Request

    • The client server reads and stores the rr_rcs cookie (and rrGuid if available) from the browser request.

  • Step 3: Client Server Requests Personalization Data

    • If personalization data is needed, the client server makes a server-side API request to Algonomy, passing:

      • The stored rr_rcs value from the browser cookie.

      • The rrGuid (if available and enabled).

  • Step 4: Omnichannel Personalization Server Responds

    • The Omnichannel Personalization server processes the request and returns an API response.

    • The API response includes:

      • An updated rcs value (if changed).

      • The rrGuid value (if visibility is enabled).

  • Step 5: Client Server Stores the Updated Values

    • The client server updates and stores the new rr_rcs cookie under the client’s domain.

    • Optionally retains the rrGuid for future API calls.

RCS Usage Flow

  • Check for Existing Cookie: Verify if the rr_rcs cookie exists and contains a valid value.

  • Send API Request:

    • If the cookie exists, include the rcs value in the request.

    • If rrGuid is being used (optional), include that as well.

  • Handle API Response:

    • Retrieve the latest rcs from the response.

    • Retrieve rrGuid (if visibility is enabled).

  • Update Storage:

    • Store the updated rcs in the rr_rcs cookie.

    • Optionally persist rrGuid for future personalization tracking.

rrGuid Usage and Visibility

  • The rrGuid is returned in the API response at the same level as rcs, only if rrGuid visibility is enabled for the site.

  • Customers can choose to:

    • Use only rcs as a passthrough cookie for session continuity.

    • Or use both rcs and rrGuid to gain insight into the provisional user ID.

  • If the rrGuid is passed in an API request along with rcs, the Algonomy platform resets the rcs value to embed the provided rrGuid. Other components of the rcs value are preserved.

RCS Storage and Retrieval

  • Web (Desktop and Mobile): Stored as a first-party browser cookie named rr_rcs.

  • Apps: Stored in local storage (cookies are not available in app environments).

  • The rr_rcs cookie has a default expiry duration of 364 days.

  • Always retrieve and pass the rcs value (and optionally rrGuid) in subsequent API calls. Update and store with each new API response.

Behavioural Properties of RCS

  • It is dynamic and may or may not change with every interaction.

  • The rcs parameter supports tracking across multiple sessions.

  • If cookies are cleared, a new rcs and rrGuid will be generated, resetting prior tracking.

  • It is not a persistent identifier, but it allows maintaining session continuity as long as the cookie exists.

RCS Hygiene and Reset Rules

Rule of thumb: If there is any doubt about whether the visitor’s identity has changed, pass a blank rcs.

Managing rcs for Session Continuity:

Scenario

Action

Continue previous session

Pass the last known rcs value exactly as received from the previous API response. Do not alter or modify the rcs value.
Start fresh anonymous session Pass a blank rcs value.
User logs out on a public computer

Clear the rcs value to avoid cross-user session persistence.

Fresh app installation

Pass a blank rcs on first use.

Device with the same owner (app use)

Retain the existing rcs unless reset is explicitly needed.

Conclusion

The rcs and rrGuid parameters are vital for delivering personalized experiences across web and app environments. While rcs is mandatory for session continuity, rrGuid is an optional, client-visible identifier that helps in tracking provisional user IDs. Proper handling and passing of these values ensure accurate tracking and privacy compliance. Following these guidelines helps ensure effective and secure Algonomy personalization deployments.